北京办理社保流程步骤是什么 北京社保接续手续怎么办

➤北京办理社保流程步骤
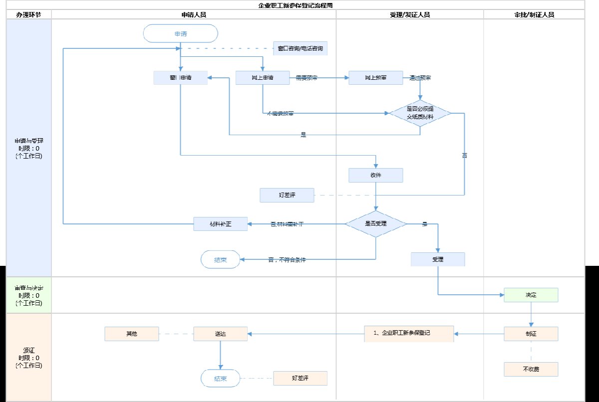
| 办理环节 | 办理步骤 | 办理时限 | 办理人员 | 审查标准 | 办理结果 | |
|---|---|---|---|---|---|---|
| 申请受理 | ||||||
| 受理 | 0个工作日 | 窗口人员 | 按要求报送 | 即时受理 | ||
| 审查与决定 | ||||||
| 决定 | 0个工作日 | 窗口人员 | 按要求报送 | 即时办结 | ||
| 颁证与送达 | ||||||
| 发证 | 0个工作日 | 窗口人员 |
| |||
| 送达方式:其他:可通过系统增员,社保系统直接反馈结果。 | ||||||
图源为:北京市人民政府(点击查看大图)
➤北京辞职后社保怎么办?
■在本地换工作
只需要让新单位把社保续上就可以了。通常情况下,大部分公司的社保缴费日是每月15号,所以为了避免断缴,建议大家最好在交完当月社保后离职,这样可以有一个月的周期去寻找新的工作,不会影响到社保的缴纳。
■跨省市换工作
如果准备跨省市换工作,就需要办理“社保迁移”了,具体操作步骤如下:
步骤1:登录社保局官网,提交转出申请;
步骤2:申请通过后,去当地社保局打印《参保缴费凭证》;
步骤3:把《参保缴费凭证》交给新单位,办理转入。
不同城市的办理流程和所需资料有时会略有不同,大家办理前可以拨打社保热线(12333)详细询问。
■暂时不准备工作
可以自行前往社保局缴纳社保,但没有单位就只能上医疗和养老保险,费用也需要全部由自己承担。
值得注意的是,如果您是外地户口,是无法在异地自己缴纳社保的,找第三方机构代缴社保,由于没有真实的劳务关系,会存在一定的法律风险,不建议大家这么做。
➤
