2022同安区兴国幼儿园招生简章 同安兴国幼儿园收费标准

同安区兴国幼儿园2022年秋季招生通告——两一致生源
点击查看:
招生对象
(一)持有本园施教区常住户口的3周岁适龄幼儿(即2018年9月1日至2019年8月31日期间出生)。
(二)片区内“两一致”招生对象,必须符合户口所在地、实际居住地“两一致”原则,即适龄幼儿户口应与父亲(或母亲)户口一致,实际居住地与户口所在地一致(适龄幼儿及其父或母在其户口所在地招生片区内的房产是实际住所)。
(三)片区招生对象户籍落户的截止时间为2022年8月6日。超过截止时间取得本片区户籍的适龄幼儿,家长应自行联系其他幼儿园就读。
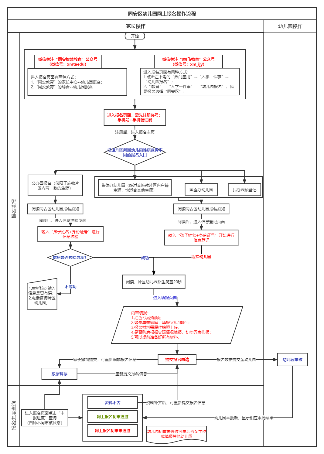
报名程序
报名时间:2022年8月7日8:00至2022年8月10日18:00(网上报名先后与是否录取无关,在此时间内完成网上报名均可)。
报名形式:手机微信关注“同安智慧教育”公众号或“厦门i教育”公众号,进入报名系统填报相关信息。
温馨提醒:纳入公办性质幼儿园招生片区内的户籍适龄幼儿,前期各幼儿园已摸排出来并导入了报名系统。家长只要选择“公办园报名”,并使用幼儿姓名和身份证号就可进入施教片区幼儿园预报名。
网上报名操作流程图:
点击查看:
注意事项
(一)网上报名先后与是否录取无关,在规定时间内完成网上报名即可。我园经过审核确认将于2022年8月20日在园区公告栏公布新生名单。
(二)所有材料需保证真实有效,若提供虚假材料,幼儿园将取消报名录取资格。
(三)因政府拆迁建设原因造成户口和住所分离的招生对象,可在政府安排的住所所属片区幼儿园申请就读。
(四)适龄儿童属“寄户”“挂户”等人户分离情况的,户口应迁回(入)实际居住地,在实际居住地幼儿园入园。
(五)咨询电话:
城西园 0592-7893313
大溪地园 0592-7319093
古庄园 0592-7770786
