2022年宁波员工自行来甬交通补贴申请指南(补贴标准+条件)

2022年宁波员工自行来甬交通补贴申请指南(补贴标准+条件)
自行返岗交通补贴
申报对象及补贴标准
2022年2月1日至2022年2月28日,对自行到我市企业(不含国有及国有控股企业)返岗就业的市外员工;享受留甬员工专项补贴的调休返岗市外员工。按市外省内100元每人、华东地区300元每人、华东以外地区500元每人的标准给予交通补贴。自行返岗人员就业登记单位和申报单位一致。
申报时间
代为申报自行返岗交通补贴的企业,2022年2月1日至2022年2月28日自行返岗的于2022年3月1日至2022年4月30日通过甬易办平台办理。申报时提供《宁波市自行返岗交通补贴申报表》。
申报流程
(一)申报。代为申报自行返岗交通补贴的企业,2022年2月1日至2022年2月28日自行返岗的于2022年3月1日至2022年4月30日通过甬易办平台办理;享受留甬员工专项补贴的市外员工调休返岗后,原则上于2022年9月30日前通过甬易办平台办理。申报时提供《宁波市自行返岗交通补贴申报表》。
(二)审核。乡镇(街道)在10个工作日内通过甬易办后台管理系统,逐一核实是否为属地纳税企业、申报情况是否真实,并根据需要开展实地核查。
(三)拨付。审核结束后乡镇(街道)汇总补贴名册上报所在区县(市)人社部门。区县(市)人社部门在20个工作日内通过甬易办平台发放补贴资金,其中留甬员工专项补贴和自行返岗交通补贴发放至员工社保卡。
申报操作流程(参考)
注:以申报自行返岗交通补贴为例
1.登陆甬易办平台
1.1企业登陆
点击右上角的企业登陆。
账号密码或者法人数字证书登陆
2.开始申报
登陆成功点击-【易申报】
3.点击相应政策
政策含以下字段【留甬员工专项补贴】、【集中返岗交通补贴】、【自行返岗交通补贴】
4.选择【自行返岗交通补贴政策】
4.1对政策有疑义或者查看企业信息
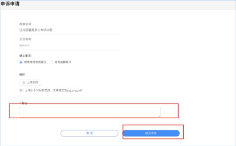
4.1.1提报申诉点击【有歧义】
4.1.2申诉申报填写【歧义】
5.自行返岗交通补贴政策申报
申报政策主要分为三步:
1.基本信息
2.个性表单
3.申报材料
5.1基本信息填报
重点:5.1.1街道信息填报5.1.2开户银行信息填写。
5.1.1街道信息填报*
点击【街道乡镇】选择相应街道。街道选择决定相应【街道审批老师】慎重确认选择。
5.1.2开户银行信息填写
用户点击[开户行]-弹出相应-银行信息-确定金额打向【银行账号】慎重确认。
也可以使用下方加号增加银行信息
5.2个性表单填写
填写表单提交
5.3申报材料填写
5.3.1自行返开岗交通补贴申报名册*
点击下载-自行返开岗交通补贴申报名册xls,在《自行返开岗交通补贴申报名册》中填写身份证号码。
程序会校验身份证格式,是否在可申请名单中,或者是否已申报过。
5.3.2自行返开岗交通补贴申报名册-提交-失败
程序会解析-execl表中身份证。如果员工不在名单中,会在页面输出不匹配情况。企业减去不复合人员后,再次提交直至复合要求。
对不复合人员,信息有歧义,可以操作【4.1.1提交歧义】,参加下一次申请。
5.3.2自行返开岗交通补贴申报名册-提交-成功
5.4申报政策成功
检查前三步,数据无误之后点击提交
