北京办理社保流程图 北京公司办理社保的流程图

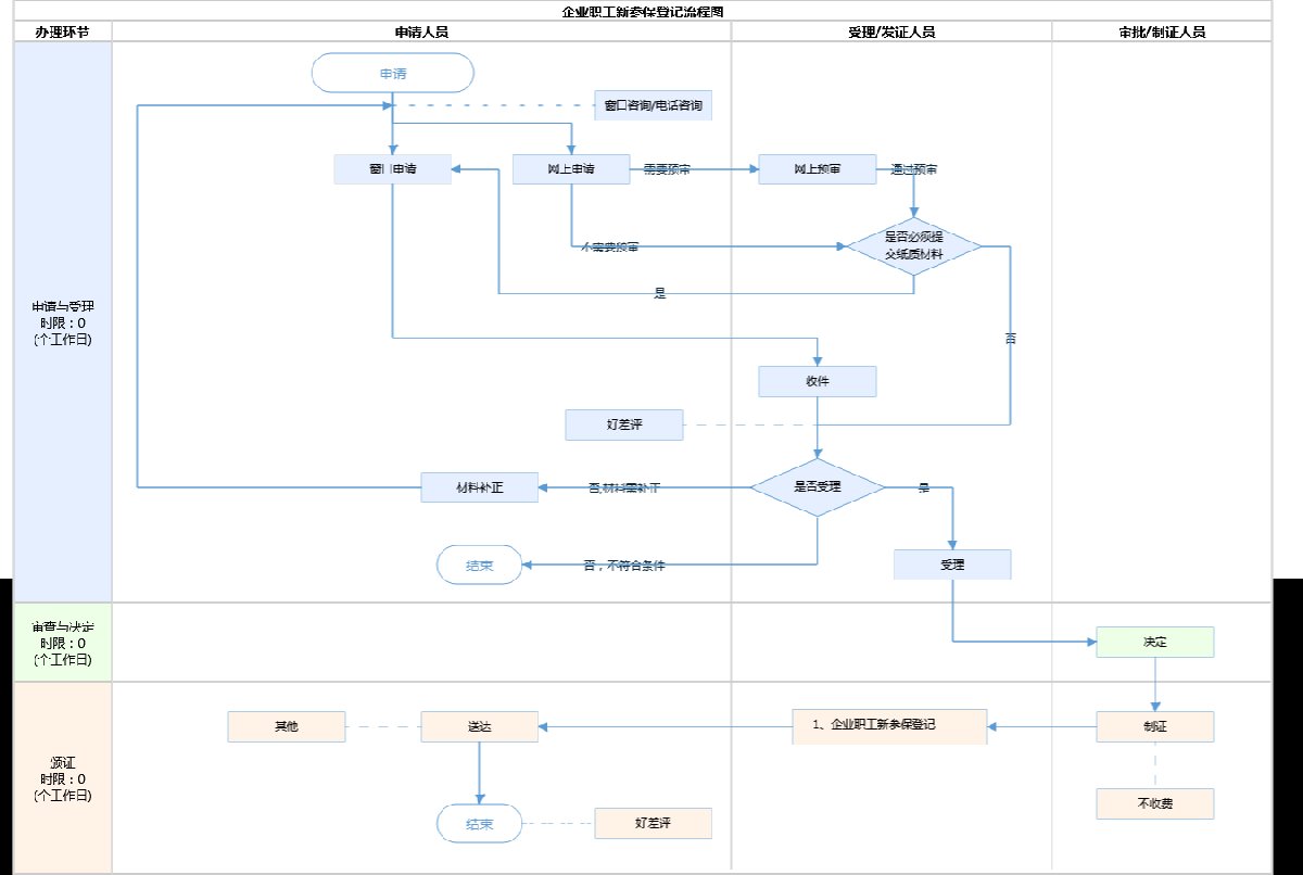
➤北京办理社保流程图

图源为:北京市人民政府(点击查看大图)
➤申请材料
| 序号 | 材料名称 | 材料来源 | 材料必要性 | 数量要求 | 介质要求 |
| 一、网上申报无须提交材料。社保经办前台办理提交: | |||||
| (一) | 北京市社会保险参保人员增加表 | 申请人自备 | 必要 | 原件2份 | 表格类;纸质 |
| (二) | 北京市五险一金个人信息登记表 | 申请人自备 | 必要 | 原件2份 | 表格类;纸质 |
| (三) | 身份证件(非持永居证的外籍人员需同时提交就业证件) | 政府部门核发 | 必要 | 复印件1份 | 结果文书类;纸质 |
| (四) | 报盘文件 | 申请人自备 | 必要 | 原件1份 | 其他;电子 |
➤
